Instance Verification Kit (IVK)
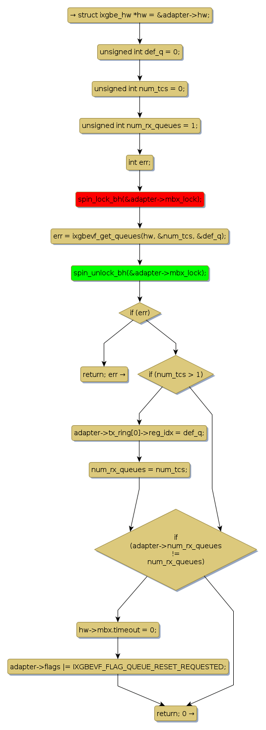
spin lock @ [51436+33+/linux-3.19-rc1/drivers/net/ethernet/intel/ixgbevf/ixgbevf_main.c]
Instance Signature: mbx_lock
|
The Matching Pair Graph:
|
|
Function Name
|
Control Flow Graph (CFG)
|
Events Flow Graph (EFG)
|
Source Correspondence
|
|
ixgbevf_configure_dcb
|
|
|
[51245+21+/linux-3.19-rc1/drivers/net/ethernet/intel/ixgbevf/ixgbevf_main.c]
|